The QPPD specification type DOMAIN, which is installed with the basic installation of QPPD, is a user-oriented solution for defining value lists for elements.
Basic functionalities
Maintenance of:
Value lists for search help incl. language-dependent short/medium/long designations
Intervals for numeric elements
Context-dependent validities/default values/mandatory fields
Technical requirements
DOMAIN is set as a technical object in element customizing
For contextual definition, a context must be defined for the element
Structure
From the user's point of view, the DOMAIN, like all QPPD specification types, consists of various following screen masks. These are created as object types in Customizing and assigned to the specification type.
By default, the following object types are set for DOMAIN.
Object type  | Designation  | Content  | 
|---|---|---|
HEADER  | Head specification type  | Name and label of the element for which the domain is defined.  | 
PROPERTIES  | Properties  | Display the defined conversion method (/QPPD/CONVMETH) and context dependency (/QPPD/TOECONTEXT) from the customizing of the element.  | 
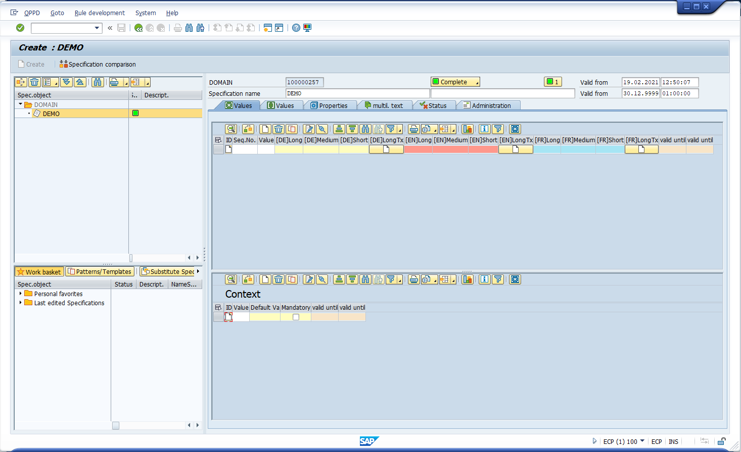
DOMAINVAL  | Element values  | Values for elements incl. language-dependent short/medium and long designation.  | 
DOMAINCON  | Context  | Context-dependent values, default values, and mandatory fields.  | 
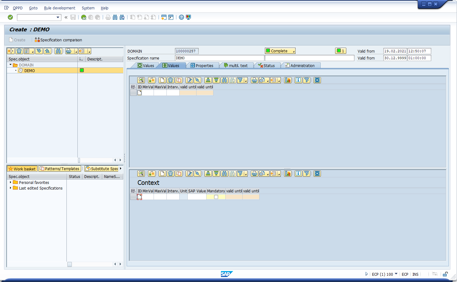
DOMAININTV  | Interval  | Intervals to numeric elements.  | 
DOMAININTVCON  | Context  | Context-dependent intervals for numeric elements.  | 
NODETEXT  | multilingual designation  | Multilingual long name of the element.  | 
Figure 1: View of a DOMAIN without content. View of the Element Values/DOMAINVAL tab (top) and Context/DOMAINCON tab (bottom).
Figure 2: View of a DOMAIN without content. View of the Interval/DOMAINTV tab (top) and Context/DOMAININTVCON (bottom).
Maintenance of value lists for search helps
On the Element values tab, one valid value for the element is defined per line.
The columns Identifier long, Medium, and Short with the respective [Language key] contain the identifiers that are displayed dynamically depending on the available display space when using the values. Depending on the system language, the designations of the respective language are displayed.
The button in the [ ]Langtx column opens a popup window in which additional information can be entered that cannot be entered there due to the character limitation of the designation fields.
When entering the value contents, the conversion method of the element is taken into account.
The values defined here represent the general pool for the element's search help. If required, the values can also be further restricted depending on the context (see below).
Maintenance of intervals for numeric elements
The Interval tab defines the valid interval for a numeric element.
The Min value column contains the smallest valid value for the element; the Max value column contains the largest valid value for the element.
The Interval type column is used to define the logic of whether the minimum or maximum value is to be interpreted as inclusive or exclusive (</> or ≤/≥).
The interval defined here represents the generally valid interval for the element; the input generates an error message if the value is outside of the interval.
Context-dependent validities/default values/mandatory fields
On the two Context tabs (each on the lower half of the screen of the Element Values and Interval tabs), valid values, default values, and a mandatory field setting are defined depending on other elements/objects in a context-dependent manner.
The context defined for the element determines the dependent elements/objects, which are displayed in green columns in front of the value column. The columns relevant to the respective element are displayed dynamically; all non-relevant columns are not visible. The context columns (green) represent validities for the value column. A value with a defined context is therefore only valid or available in the search help if an applicable context exists.
The content defined in the Default Value column is automatically generated into the element when the defined context applies.
The Mandatory field checkbox defines whether the element becomes a mandatory field when the defined context applies.
On this tab, the field contents of the value and context columns can be filled with the following logic:
'*' serves as a placeholder
';' serves as a concatenation/chaining symbol
'=' corresponds to 'equal to empty'
When using the search help for an element with a defined context, the dependent elements/objects are checked and the applicable rows of this tab consequently result in the value list for the search help. With context, a search help can thus be defined dynamically.




