Die QPPD Vorschriftenart DOMAIN (Domäne), welche mit der Basisinstallation von QPPD installiert wird, ist eine anwenderorientierte Lösung zur Definition von Wertelisten für Elemente.
Grundfunktionalitäten
Pflege von:
Wertelisten für Suchhilfen inkl. sprachenabhängiger Kurz-/Mittel-/Lang-Bezeichnungen
Intervallen für numerische Elemente
Kontextabhängige Gültigkeiten/Standardwerte/Pflichtfelder
Technische Voraussetzungen
DOMAIN ist als technisches Objekt im Element-Customizing eingestellt
Für kontextabhängige Definition muss ein Kontext für das Element definiert sein
Aufbau
Die DOMAIN besteht aus Anwendersicht, wie alle QPPD Vorschriftenarten, aus verschiedenen folgenden Bildschirmmasken. Diese werden per Customizing als Objekttypen angelegt und der Vorschriftenart zugeordnet.
Standardmäßig sind folgende Objekttypen zur DOMAIN eingestellt.
Objekttyp  | Bezeichnung  | Inhalt  | 
HEADER  | Kopf Vorschriftenart  | Name und Bezeichnung des Elements, für welches die Domäne definiert wird.  | 
PROPERTIES  | Eigenschaften  | Anzeige der definierten Konvertierungsmethode (/QPPD/CONVMETH) und Kontextabhängigkeit (/QPPD/TOECONTEXT) aus dem Customizing des Elements.  | 
DOMAINVAL  | Elementwerte  | Werte zu Elementen inkl. sprachenabhängiger Kurz-/Mittel- und Langbezeichnung.  | 
DOMAINCON  | Kontext  | Kontextabhängige Werte, Standardwerte und Pflichtfelder.  | 
DOMAININTV  | Intervall  | Intervalle zu numerischen Elementen.  | 
DOMAININTVCON  | Kontext  | Kontextabhängige Intervalle zu numerischen Elementen.  | 
NODETEXT  | mehrspr. Bezeichnung  | Mehrsprachige Langbezeichnung des Elements.  | 
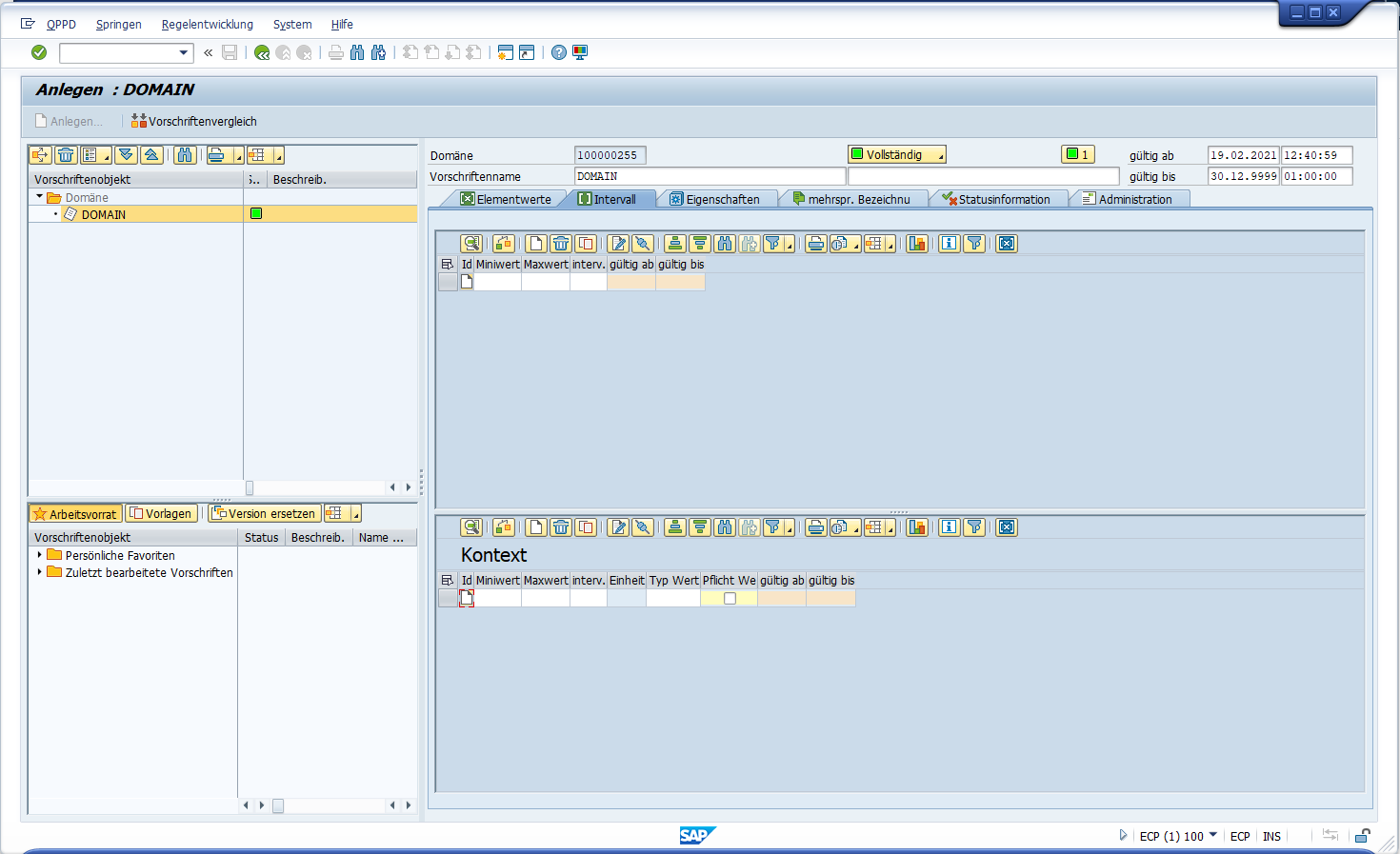
Abbildung 1: Ansicht einer DOMAIN ohne Inhalt. Sicht auf die Registerkarte Elementwerte/DOMAINVAL (oben) und Kontext/DOMAINCON (unten)
Abbildung 2: Ansicht einer DOMAIN ohne Inhalt. Sicht auf die Registerkarte Intervall/DOMAINTV (oben) und Kontext/DOMAININTVCON (unten)
Pflege von Wertelisten für Suchhilfen
Auf der Registerkarte Elementwerte wird je Zeile ein gültiger Wert für das Element definiert.
Die Spalten Bezeichner lang, Mittel und Kurz mit dem jeweiligen [Sprachenschlüssel] beinhalten die Bezeichnungen, welche dynamisch je nach zur Verfügung stehendem Anzeigeplatz bei der Verwendung der Werte angezeigt werden. Je nach Systemsprache werden die Bezeichnungen der jeweiligen Sprache angezeigt.
Der Button in der Spalte [ ]Langtx öffnet ein PopUp-Fenster, in dem Zusatzinformationen erfasst werden können, welche aufgrund der Zeichenbegrenzung der Bezeichnungsfelder nicht dort erfasst werden können.
Bei der Eingabe der Wert-Inhalte wird die Konvertierungsmethode des Elements berücksichtigt.
Die hier definierten Werte stellen den allgemeinen Vorrat für die Suchhilfe des Elements dar. Die Werte können bei Bedarf auch kontextabhängig weiter eingeschränkt werden (s. unten).
Pflege von Intervallen für numerische Elemente
Auf der Registerkarte Intervall wird das gültige Intervall für ein numerisches Element definiert.
Die Spalte Miniwert beinhaltet den kleinsten gültigen Wert für das Element; die Spalte Maxiwert beinhaltet den größten gültigen Wert für das Element.
Über die Spalte Intervallart wird die Logik definiert, ob der Mini- bzw. Maxi-Wert inklusive oder exklusive (</> oder ≤/≥) zu interpretieren ist.
Das hier definierte Intervall stellt das allgemein gültige Intervall für das Element dar; außerhalb der hier gesetzten Intervallgrenzen erzeugt die Eingabe eine Fehlernachricht.
Kontextabhängige Gültigkeiten/Standardwerte/Pflichtfelder
Auf den beiden Registerkarten Kontext (jeweils auf der unteren Bildschirmhälfte der Registerkarten Elementwerte und Intervall) werden abhängig von anderen Elementen/Objekten gültige Werte, Standardwerte und eine Pflichtfeldeinstellung kontextabhängig definiert.
Der zum Element definierte Kontext bestimmt dabei die abhängigen Elemente/Objekte, welche in grüner Spaltenform vor der Wertspalte dargestellt sind. Die für das jeweilige Element relevanten Spalten werden dynamisch angezeigt; alle nicht relevanten Spalten sind nicht zu sehen. Die Kontextspalten (grün) stellen dabei Gültigkeiten für die Wert-Spalte dar. Ein Wert ist mit definiertem Kontext also nur gültig bzw. in der Suchhilfe verfügbar, wenn ein zutreffender Kontext existiert.
Der in der Spalte Standardwert definierte Inhalt wird automatisch in das Element generiert, sobald der definierte Kontext zutrifft.
Die Checkbox Pflichtfeld definiert, ob das Element zum Pflichtfeld wird, sobald der definierte Kontext zutrifft.
Auf dieser Registerkarte können die Feldinhalte der Wert- und der Kontext-Spalten mit folgender Logik befüllt werden:
'*' dient als Platzhalter
';' dient als Verkettungssymbol
'=' entspricht 'gleich leer'
Bei der Verwendung der Suchhilfe zu einem Element mit definiertem Kontext werden die abhängigen Elemente/Objekte überprüft und die zutreffenden Zeilen dieser Registerkarte ergeben folglich die Werteliste für die Suchhilfe. Mit Kontext ist eine Suchhilfe somit dynamisch definierbar.




